Scholastic - UX Transformation


The Challenge

Revamp Scholastic's digital presence by modernizing the UX strategy in five key areas:

  1. UX Framework - responsive templates with consistent navigation and UI patterns.
  2. Personalization - provide tailored content for each user group.
  3. Discoverability - clear content structure, improved search, smart filters.
  4. Smart Commerce - unified shopping cart.
  5. Engagement - teacher generated content and community endorsements.

My Contribution & Solutions

I was Lead Interaction Designer on this project, co-managing a team of UX and visual designers. I was hands on in all aspects of the experience / interaction design and specifically worked on:

  • Site architecture
  • Responsive templates
  • Search
  • Smart filters
  • eCommerce
  • Profiles

Schoalstic UX Transormation

Key ares of the UX transormation.

Key user tasks

Key user tasks.

Diagram of business and user goals.

Diagram of business objectives and user goals.

User ecosystem

Diagram of the Scholastic user ecosystem.

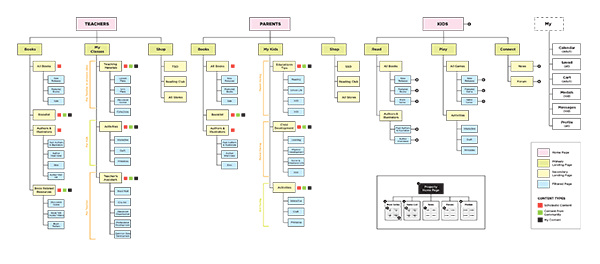
Partial site map

Site map (partial).

Smart filters

Smart filters and how they correlate with the site map.

Responsive templates

Responsive templates.

Search UI

Universal search with smart auto-complete categories.

eCommerce purchasing module

eCommerice purchasing module.

Personalized content strategy

Personalized content strategy based on two-step user identificaiton gate.

Wireframes

Search auto-complete categories wireframe

Search auto-complete with smart categories.

eCommerce purchasing module wireframe

eCommerice purchasing module.

Kids personalization

Kid's personalization - choosing their favorites.

Kid's profile wireframe

Kid's profile page.


[an error occurred while processing this directive]